Esta guía se ha elaborado para permitir a los usuarios realizar movimientos externos desde un modelo de APS e incorporarlos a un modelo de APS central. Esto podría utilizarse cuando se planifican varios sitios por separado, pero proporcionan alimentación conjunta a una planta de procesamiento central común.
Configuración del modelo externo
Configuración del modelo central
Es necesario completar los siguientes pasos en el modelo central (principal), que recepciona el material del modelo externo para su consolidación.
Campos
Lista de sitios
Asegurarse de que ambos proyectos tengan los mismos campos de productos mineros en la configuración de "campos".
1. Revise los campos del producto minero en la pestaña de campos
Rutas de procesamiento
Asegúrese de que ambos sitios tengan las mismas rutas de procesamiento (inclusive si no se usa en el modelo externo, deben estar presentes) en la configuracion de rutas de procesamiento.
2. Revisar los campos de rutas de procesamiento
Configuraciones Finales
De manera predeterminada, APS exportará los periodos según lo definido por el calendario. Las configuraciones finales permiten alos usuarios establecer los intervalos para dividir la alimentación del material del sitio externo al sitio central.
3. Revise la configuración de los intervalos de alimentación de productos en la pestaña de "configuración final".
Exportando la alimentación de productos
Ejecute la secuencia y seleccione la pestaña de "informes". Haga clic en exportar especial y seleccione el flujo de productos que desea exportar. Esta exportación, "archivo.prodFeed", se utilizará en el modelo central para simular una fuente de alimentación externa.
4. Planificación> Pestaña de reportes > Exportador especial > Fuente de alimentación de productos
Configuración del modelo central
Es necesario completar los siguientes pasos en el modelo central (principal), que recibe material del modelo externo para su consolidación.
Funciones del modo de producción
Habilite en la pestaña de "Caracteristica del modo de producción" "importar un flujo de productos desde otro sitio (pila de almacenamiento que proviene de otra mina), para su posterior procesamiento en este modelo". Esto permitira habilitar pasos adicionales en la configuración (Otros sitios de alimentación) para admitir una fuente de alimentación externa.
5. Habilite la importación de un flujo de productos desde "otro sitio" (normalmente una pila de almacenamiento de otra mina), para su posterior procesamiento en este modelo.
Lista de Sitios
1. Dentro de tipo de lista seleccione la pila de almacenamiento (Stockpiles), agregue o pueble un segundo sitio desde "Haul Infinity", para usar como instalación de almacenamiento provisional entre el sitio externo y la planta de procesamiento central.
6. Agregue un segundo lugar de apilamiento o almacenamiento (Stockpile) en pestaña de "lista de sitios"
2. Componentes de Planta
En "componentes de planta", agregue un componente de planta para mover el material desde la "pila de almacenamiento provisional" a la "planta de trituración". Este componente se aplica en el diagrama de flujo y se utiliza para crear un incentivo de flujo de efectivo para recuperar material de la reserva provisional.
7. Cree en "componente de planta" del segundo sitio para los otros sitios en la pestaña de "Listas de sitios"
3. Otros Sitios:
En otros sitios, agregar el segundo sitio para usar como recurso externo
8. Cree un "segundo sitio" de alimentación para los "otros sitios" en la pestaña de "lista de sitios"
Otros sitios de alimentación
-
En la pestaña de otros sitios de alimentación, seleccionar el tipo de parcela para asignar por la fuente externa de alimentación. Si la alimentación ha sido mezclada en el sitio externo, luego el tipo de parcela.
-
Seleccionar liberar tiempo de alimentación, así como el inicio y final de periodo.
-
Importar el archivo ".prodFeed" que fue exportado del modelo externo.
9. Especifique la "parcela", "tiempo de liberación" e importe el archivo ".prodFeed" para la alimentación de otro sitio
Pilas de Acopio
En la pestaña "pila de acopio", establecer una "fracción de segundo sitio" en la "pila de acopio" del segundo sitio.
10. Seleccionar en "plantilla de taqueo" en las opciones desplegables la "Alimentación del segundo sitio"
Diagrama de Flujo
En la pestaña "diagrama de flujo", conectar el "apilamiento del segundo sitio" con su destino final
Haga click derecho en la flecha recién creada y " seleccionar componentes de planta aplicables" para seleccionar el segundo componente de planta del sitio.
11. Pestaña del diagrama Flujo>pila de acopio> icono del modo de conector>Seleccione el desendiente inmediato> click derecho> "Seleccione los componentes de planta que corresponda" opción>Marca de alimentación del segundo sitio.
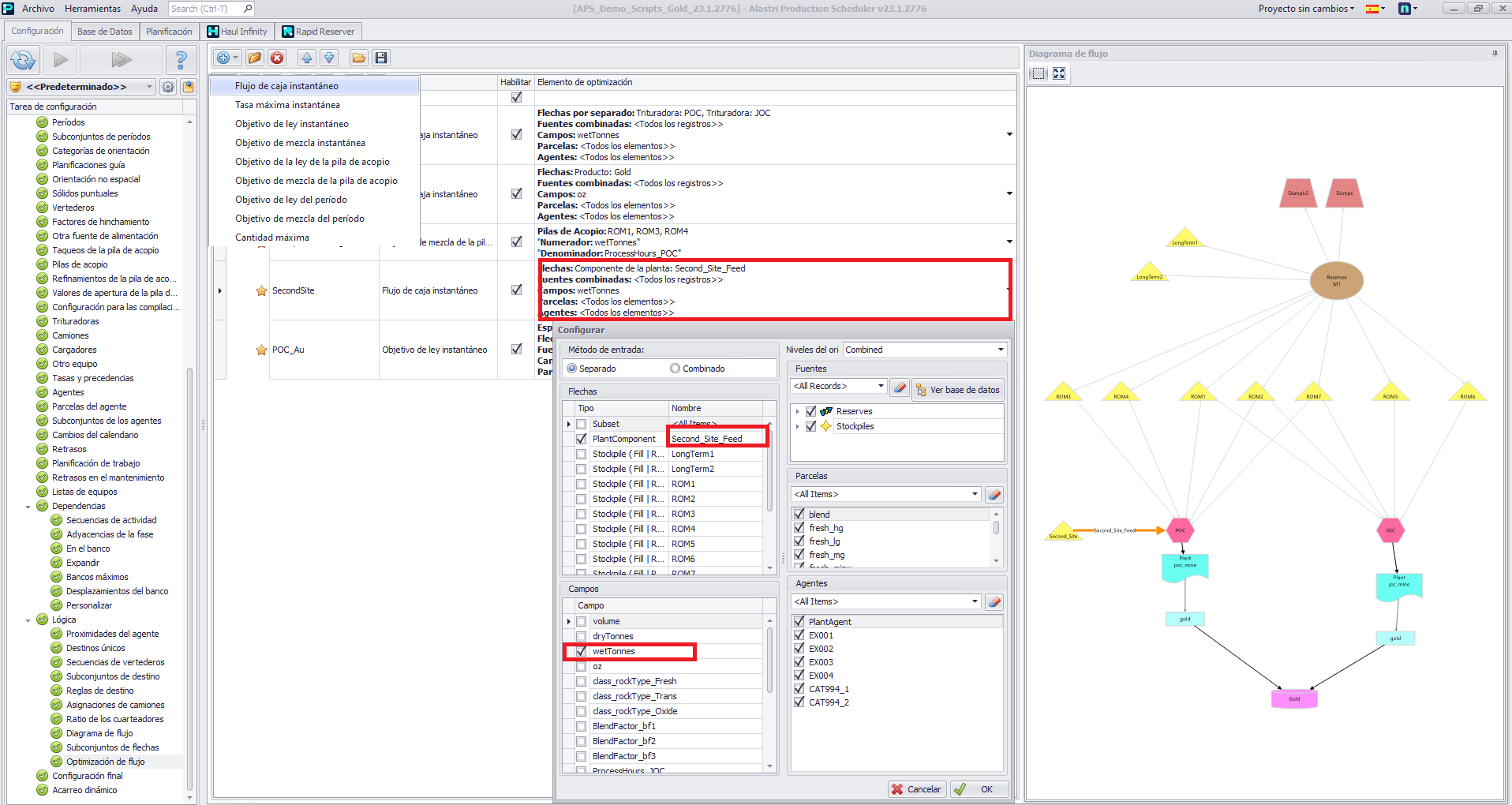
Optimizacion del flujo
En optimización de flujo, cree un incentivo de flujo de caja instantáneo y aplíquelo a la alimentación del segundo sitio.
12. Configurar el incentivo de "flujo de caja instantáneo" en la pestaña de "optimización del flujo"
Configuración de Haul Infinity
Agregue el segundo sitio a la red de acarreo. Tenga en cuenta que esto no demandará a los camiones a menos que el diagrama de flujo y las reglas de destino lo requieran.
13. configuración de las pilas de acopio en Haul Infinity
Revisión del diagrama de flujo
Complete la configuración de APS en ejecución y el cronograma de ejecución. Navegue hacia la pestaña de "Diagrama de flujo" y mueva el control deslizante de tiempo al final del período para revisar los resultados.
14. Diagrama de flujo completo que incluye el segundo sitio al final de un periodo
Notas:
-
Las toneladas de la fuente externa solo estarán disponibles al final del periodo en el archivo de importación. Es decir, si los periodos son demaciado largos, entonces la reserva provisional puede quedar vacia y la trituradora puede pasar a modo de espera.
-
Las toneladas fluirán automáticamente desde la reserva provicional a la trituradora. No hay necesidad de camiones ni unidades de excavación a menos que lo especifique el usuario.
-
Se puede aplicar otros componentes del flujo de optimización al acopio, como objetivos de ley y combinación similar ha otras pilas acopios.
Want to learn more?
Online Help Manuals - Click here for the latest version
Learning Management System - Click here to login or here to request access
Comentarios
0 comentarios
Inicie sesión para dejar un comentario.