This guide has been produced to allow users to bring external movements from one APS model and incorporate into a Central APS model. This could be used when several sites are planned separately but provide joint feed to a common central processing plant.
External Model Setup
The following steps are required to be completed on the External model, which is sending material to the Central model where the consolidation is happening.
Fields
Ensure both projects have the same mining product fields in the Fields setup.
1. Review Mining product fields in the Fields step
Processing Paths
Ensure both sites have the same processing paths (even if they are not used in the external model, they must be present) in the Processing Paths setup.
2. Review Processing Paths fields in the Processing Paths step
Final Configurations
By default, APS will export periods as defined by the calendar. Final configurations allow users to set the intervals to break up the material feed from External site to Central site.
3. Review Product Feed intervals settings in the Final configuration step
Export Product Feed
Run the Schedule and select the Reporting Tab. Click on Export Special and select the product stream you want to export. This export, ".prodFeed file", will be used in the Central model to simulate an external feed source.
4. Schedule > Reporting Tab > Export Special Button Dropdown > "Product Feed" option
Central Model Setup
The following steps are required to be completed on the Central model, which is receiving material from the External model for consolidation.
Production Mode Features
Enable "Import a product stream from another site for further processing in this model" in Production Mode Features. This will enable extra setup steps (Other Site Feeds) for supporting an external feed source.
5. Enable Importing a product stream from another site for further processing in this model
Site Lists
- In Stockpiles, add or Populate from Haul Infinity, a second site to use as an interim storage facility between the External site and the Central processing plant.
6. Add a Second site stockpile in the Site Lists Step
- In Plant Components, add a plant component to move material from the interim stockpile to the crushing plant. This component is applied in the flow chart and is used to create a cashflow incentive to reclaim material from the interim stockpile.
7. Create a Second Site Plant Component for the other sites in the Site Lists step
- In Other Sites, add the second site to use as External Source.
8. Create a Second Site Feed for the other sites in the Site Lists step
Other Site Feeds
- In the Other Site Feeds step, select Parcel type to assign for the External feed source. If the feed has been blended at the External site, then parcel type will typically be assigned as "blend".
- Select Feed Release Time as a Start or End of a period.
- Import the ".prodFeed" file that was exported from the External model.
9. Specify Parcel, Release Time and import ".prodFeed" file for other site feed
Stockpiles
In Stockpiles, set the chunk template to the Second Site name on the Second Site Stockpile.
10. Select “SecondSite_feed” from the Second site Chuck template dropdown
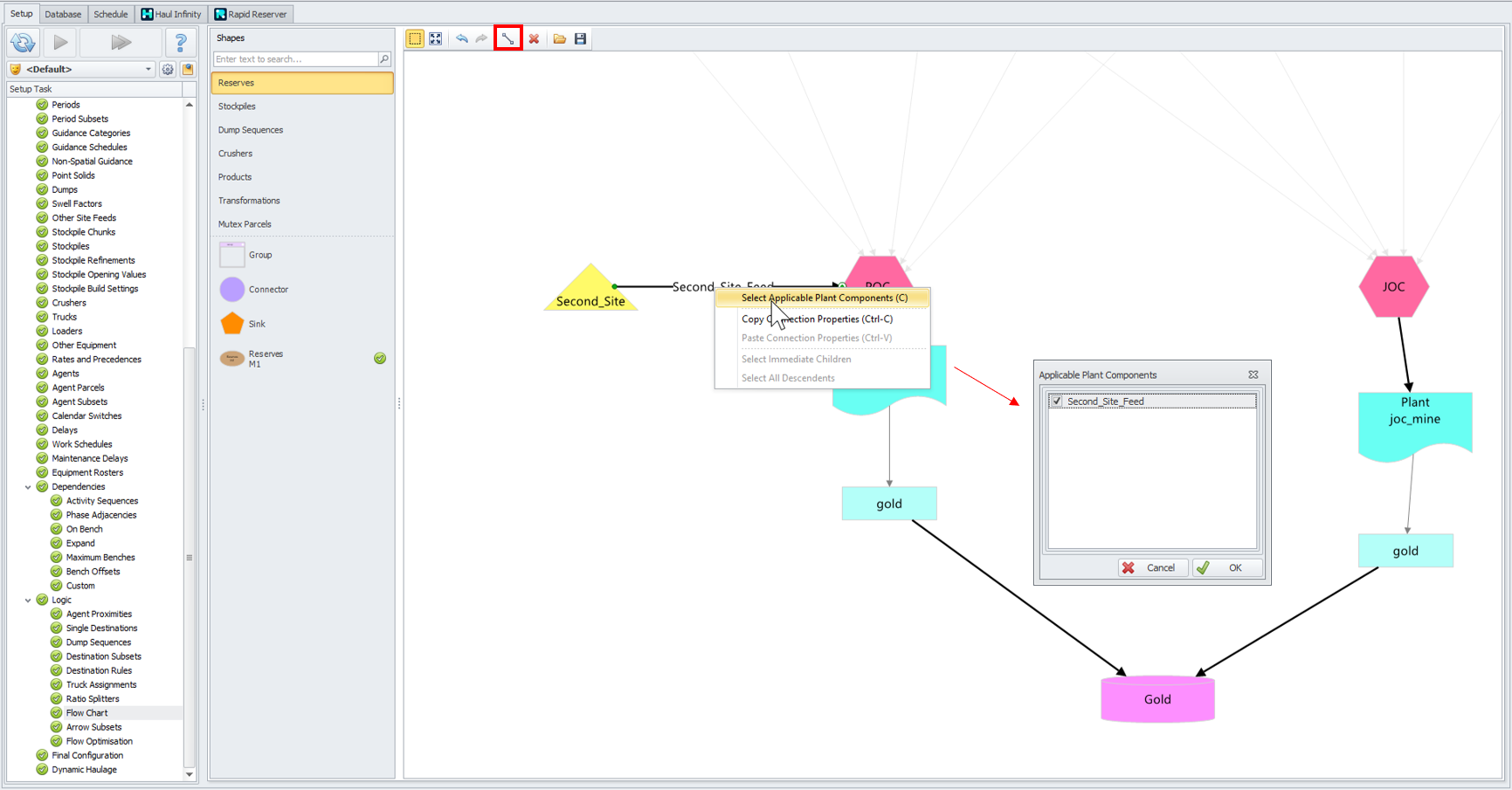
Flow Chart
In Flow Chart, connect the Second Site stockpile to the final destination.
Right-click on the newly created arrow and "Select Applicable Plant Components" to select the second site plant component.
11. Flow Chart step > Stockpiles > Connector Mode icon > Select Immediate Children > right click > “Select Applicable Plant Components” option > Second_Site_Feed flag
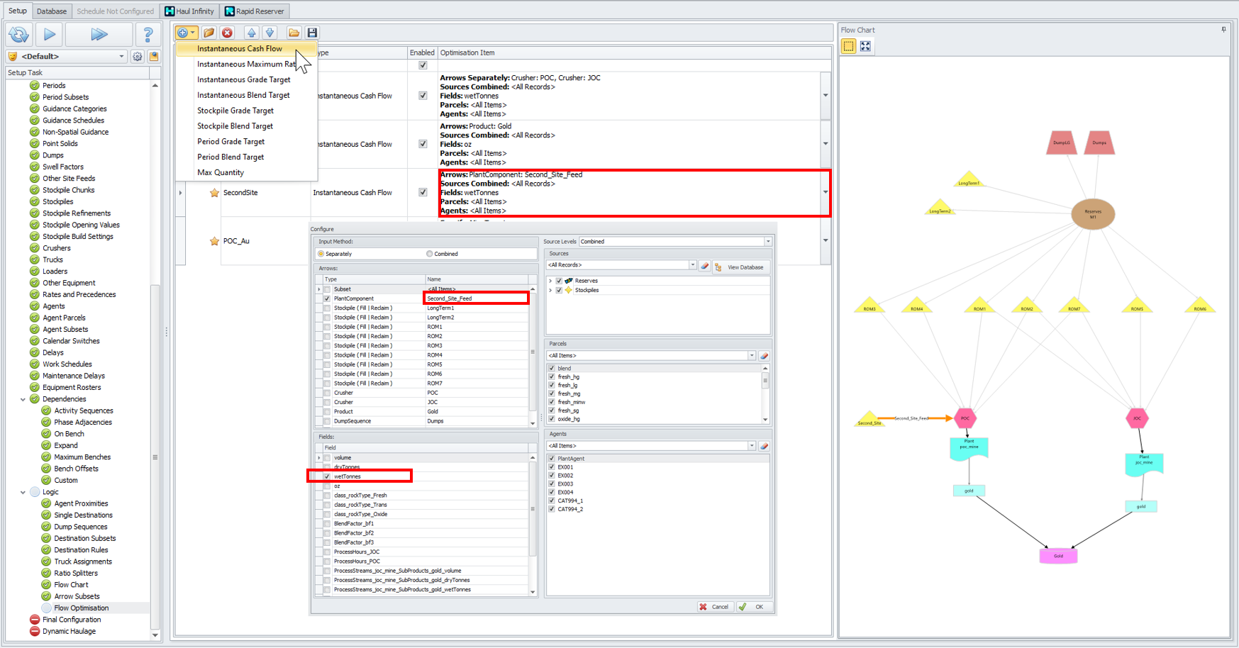
Flow Optimisation
In Flow Optimisation, create an Instantaneous Cash Flow incentive and apply it to the Second Site feed.
12. Configure Instantaneous Cash Flow Incentive in the Flow Optimization step
Haul Infinity Setup
Add the Second Site stockpile to the haulage network. Note this will not sue trucks unless the Flow Chart and Destination Rules require it.
13. Stockpile configuration in Haul Infinity
Flow Chart Review
Complete running APS setup and run schedule. Navigate to the Flow Chart tab and move the time slider to the Period end to review results.
14. Complete flow chart including Second Site at the end of a period
Notes:
- Tonnes from the External source will only become available at the end of the period in the import file. Meaning if the periods are too long, then the interim stockpile may go empty and the crusher may go on standby.
- Tonnes will automatically flow from the interim stockpile to the crusher. There is no need for trucks and dig units, unless specified by the user.
- Other optimisation flow components can be applied to the stockpile such as grade targets and blending similar to other stockpiles.
Want to learn more?
Online Help Manuals - Click here for the latest version
Learning Management System - Click here to login or here to request access
Comments
0 comments
Please sign in to leave a comment.